
  • PRODUCTS

    
    • Linear Railway and Slider

      
      • Carriage and Slider

      • Linear Railway

      • Linear Railway Guide Cleaner

      • Lubrication System

    • Rack Gear and Pinion

    • Machine Tool Protection

      
      • CNC Machine Bellow Covers

      • Laser Machine Bellow Covers

      • Telescopic Steel Covers

    • Tool Holder and Clamp

      
      • Angle Head

      • Boring Head

      • Milling Cutter Head

      • Pull Stud

      • Tool Bank

      • Tool Holder

      • Tool Holder Bracket

      • Tool Holder Clamp

      • Tool Holder Pocket

      • Tool Holder Storage Cabinet

    • Motors and Drivers

      
      • Gearbox

      • Servo Motors and Drivers

      • Stepper Motors and Drivers

    • Spindle

      
      • Water Ring

      • Water Flow Indicator

      • Spindle Plug

      • Spindle Fans

      • Spindle Extend Rod

      • Spindle Dust Cover

      • Cables

      • Brush

      • Oil Spray Mist System

      • Auto Tool Changer Spindle

      • Water Cooling Spindle

      • Water Cooling Spindle

      • Air Cooling Spindle

    • CNC Controller

    • Water Chiller

    • Vacuum Pump and Accessories

    • Rotary Device

      
      • Rotary Center

      • 5 Axis Rotary Device

      • 4 Axis Rotary Device

    • Collet Chuck and Nuts

    • Design Software

      
      • Ucancam

      • fastcam

      • Starcam

    • Electric Parts

    • Fiber Laser Cutting Parts

      
      • Protective Windows

      • Laser Remote Controller Panel

      • Laser Cutting Nozzle

      • Laser Cleaning Head

      • Focusing Collimating Lens

      • Fiber Laser Cutting Head

      • Ceramic Ring

      • Capacitance Sensor

      • Amplifier

    • CO2 Laser Cutting Parts

      
      • Mirrors

      • Lens and Mirror Support

      • Laser Tube Support

      • Laser Power Supply

      • Focus Lens

    • Laser Tables

      
      • Optical Table

      • Laser Marking Machine Table

      • Honeycomb and Blade Table

    Quick link

    Email
    Message

    Service Hotline

    +86 13006599718

  • WORKSHOP

  • OVERSEA WAREHOUSE

  • PAYMENT &TAX

  • VIVIDIN

    
    • ABOUT US

  • CONTACT US


EN


RUES
Starcam

HOME > PRODUCTS > Design Software > Starcam > Starcam
  • Linear Railway and Slider

    
    • Carriage and Slider

    • Linear Railway

    • Linear Railway Guide Cleaner

    • Lubrication System

  • Rack Gear and Pinion

  • Machine Tool Protection

    
    • CNC Machine Bellow Covers

    • Laser Machine Bellow Covers

    • Telescopic Steel Covers

  • Tool Holder and Clamp

    
    • Angle Head

    • Boring Head

    • Milling Cutter Head

    • Pull Stud

    • Tool Bank

    • Tool Holder

    • Tool Holder Bracket

    • Tool Holder Clamp

    • Tool Holder Pocket

    • Tool Holder Storage Cabinet

  • Motors and Drivers

    
    • Gearbox

    • Servo Motors and Drivers

    • Stepper Motors and Drivers

  • Spindle

    
    • Water Ring

    • Water Flow Indicator

    • Spindle Plug

    • Spindle Fans

    • Spindle Extend Rod

    • Spindle Dust Cover

    • Cables

    • Brush

    • Oil Spray Mist System

    • Auto Tool Changer Spindle

    • Water Cooling Spindle

    • Water Cooling Spindle

    • Air Cooling Spindle

  • CNC Controller

  • Water Chiller

  • Vacuum Pump and Accessories

  • Rotary Device

    
    • Rotary Center

    • 5 Axis Rotary Device

    • 4 Axis Rotary Device

  • Collet Chuck and Nuts

  • Design Software

    
    • Ucancam

    • fastcam

    • Starcam

  • Electric Parts

  • Fiber Laser Cutting Parts

    
    • Protective Windows

    • Laser Remote Controller Panel

    • Laser Cutting Nozzle

    • Laser Cleaning Head

    • Focusing Collimating Lens

    • Fiber Laser Cutting Head

    • Ceramic Ring

    • Capacitance Sensor

    • Amplifier

  • CO2 Laser Cutting Parts

    
    • Mirrors

    • Lens and Mirror Support

    • Laser Tube Support

    • Laser Power Supply

    • Focus Lens

  • Laser Tables

    
    • Optical Table

    • Laser Marking Machine Table

    • Honeycomb and Blade Table

‹

›

‹

  • Starcam
  • Starcam
  • Starcam
  • Starcam
  • Starcam
  • Starcam

›

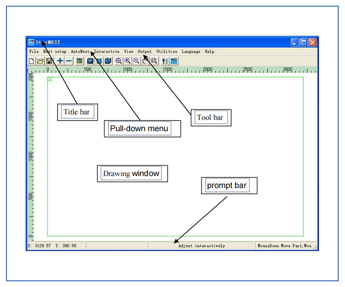
Starcam
INQUIRY
CONTACT
PRODUCT DESCRIPTION

1.jpg

2.jpg

3.jpg

4.jpg

MESSAGE
SUBMIT
RELATED SUGGESTION
  • Starcam
    Starcam
logo2.png

We provide buyers with fast and professional solutions for CNC machine parts and tools

Navigation

  • HOME

  • PRODUCTS

  • WORKSHOP

  • OVERSEA WAREHOUSE

  • PAYMENT &TAX

  • ABOUT US

  • CONTACT US

Contact

Tel/WeChat:+86-13006599718
WhatsApp:+86-13006599718
Email:my@allycnc.com


Address:Zone B, 10/F, block B of west Jinan innovation Park, No.2687 Ziwei road, university science park, Changqing district, Jinan City, Shandong Province

Follow Us

Follow us on social media for more latest information

© 2023 JINAN VIVIDIN SMART TECHNOLOGY CO.,LTD. All Rights Reserved



PROFESSIONAL CONSULTATION

If you are interested in our products and want to know more details, please leave a message here, we will reply you as soon as we can.

SEND

Tel/WeChat:+86-13006599718

WhatsApp

my@allycnc.com

Message


SEARCH